Hanah

Hanah

Qwen usage

References: Qwen-blog
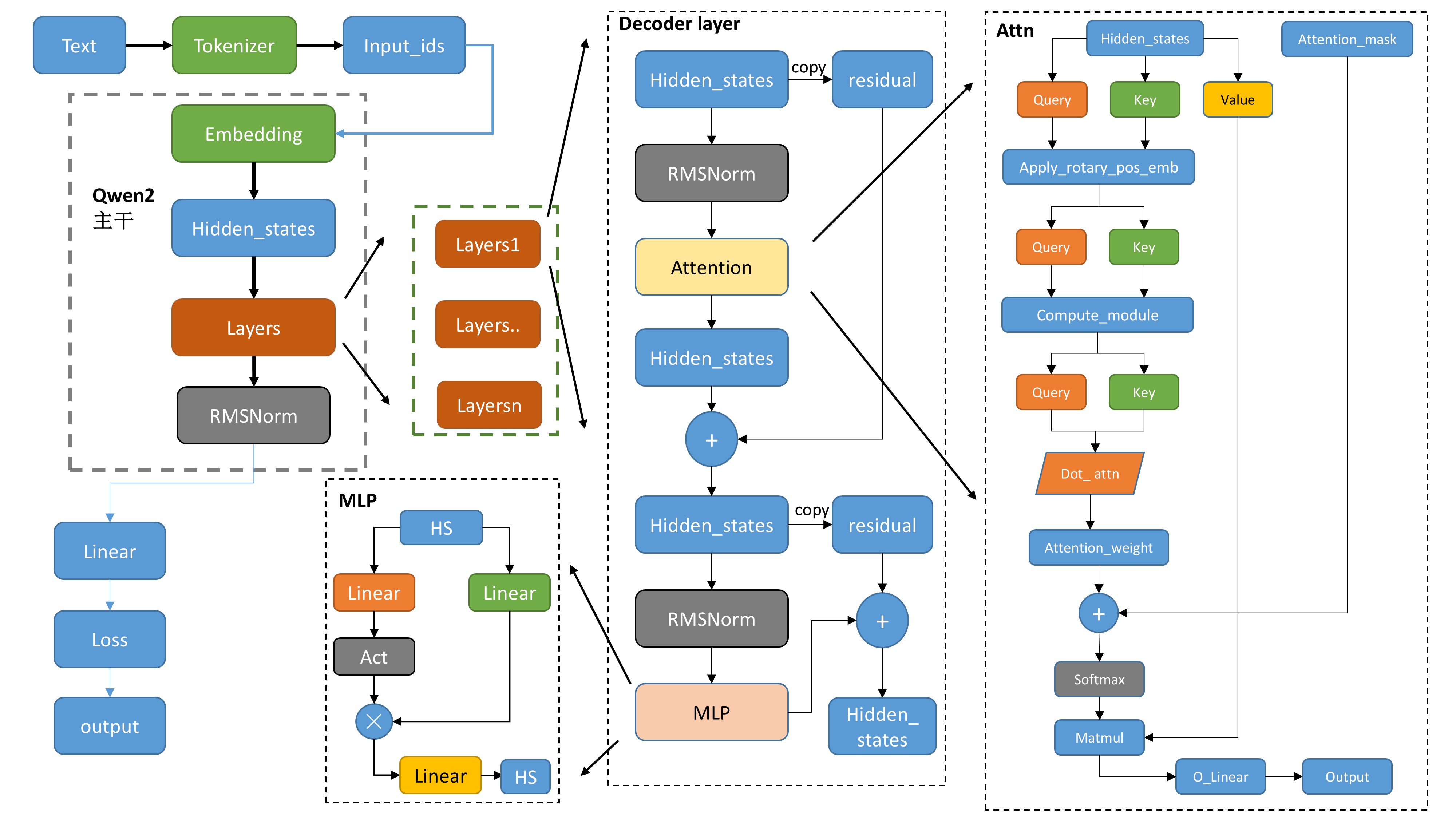
Qwen 整体架构:

framework
其中:

  • tokenizer将文本转为词表里面的数值。
  • 数值经过embedding得到一一对应的向量。
  • attention_mask是用来看见左边、右边,双向等等来设定。
  • 各类下游任务,Casual,seqcls等,基本都是基础模型model后面接对应的Linear层,还有损失函数不一样。

首先从 github 下载 transformer 仓库,并命名为 transformer_213(因为我是 2.13 日期下载的),此步骤为了防止与包混淆。

定义 run_demo.ipynb 来详细了解 qwen2。

from transformers_213.src.transformers.models.qwen2 import Qwen2Config, Qwen2Model
import torch

def run_qwen2():
    qwen2config = Qwen2Config(
        vocab_size=151936,
        hidden_size=4096//2,
        num_hidden_layers=32//2,
        num_attention_heads=32,
        intermediate_size=2048//2
    )
    qwen2model = Qwen2Model(qwen2config)
    input_ids = torch.randint(0, qwen2config.vocab_size, (4, 30))
    res = qwen2model(input_ids)
    print(res)

if __name__ == "__main__":
    run_qwen2()

1 Qwen2Config#

Qwen2Config 中包含一些自定义的超参数,例如vocab_size,hidden_size,num_hidden_layers, num_attention_heads等。类似于dict可以调用里面的超参数:config.pad_token_id

1.1 Qwen2Model#

1.1.1 初始化#

  • 设置了模型的两个属性:padding_idx(用于指定填充标记的索引),vocab_size(词汇表的大小)
  • 初始化了模型的嵌入层、解码器层、归一化层
  • 嵌入层(nn.Embedding):模型使用嵌入层将输入的标记映射成密集的向量表示。
  • 解码器层(nn.ModuleList()):模型包含多个解码器层,这些层都是由 `Qwen2DecoderLayer`` 定义
  • 归一化层 Qwen2RMSNorm:归一化层使用的是 Root Mean Square Layer Normalization
  • 设置了是否使用 gradient_checkpoint 主要是用来节省显存
  • 调用 post_init() 完成一些初始化和准备检查的代码
class Qwen2Model(Qwen2PreTrainedModel):
    def __init__(self, config: Qwen2Config):
        super().__init__(config)
        self.padding_idx = config.pad_token_id
        self.vocab_size = config.vocab_size

        self.embed_tokens = nn.Embedding(config.vocab_size, config.hidden_size, self.padding_idx)
        self.layers = nn.ModuleList(
            [Qwen2DecoderLayer(config, layer_idx) for layer_idx in range(config.num_hidden_layers)]
        )
        self.norm = Qwen2RMSNorm(config.hidden_size, eps=config.rms_norm_eps)

        self.gradient_checkpointing = False
        # Initialize weights and apply final processing
        self.post_init()

对于post_init函数:
主要是对参数进行初始化,以及初始化梯度检查点作用

def post_init(self):
    """
    A method executed at the end of each Transformer model initialization, to execute code that needs the model's
    modules properly initialized (such as weight initialization).
    """
    self.init_weights()
    self._backward_compatibility_gradient_checkpointing()

1.1.2 Forward#

在此只对核心主干进行讲解:

inputs_embeds = self.embed_tokens(input_ids)
# embed positions
hidden_states = inputs_embeds

for idx, decoder_layer in enumerate(self.layers):
    # 将所有的hidden_states保存成tuple
    if output_hidden_states:
        all_hidden_states += (hidden_states,)
    # 将hs送入每一层decoder_layer
    layer_outputs = decoder_layer(
        hidden_states,
        attention_mask=attention_mask,
        position_ids=position_ids,
        past_key_value=past_key_value,
        output_attentions=output_attentions,
        use_cache=use_cache,
    )
    # 取出上一层decoder_输出的hs,再传入下一个layer
    # 只要第一个,第二个是cache的一个类,然后进入下一个layer
    hidden_states = layer_outputs[0]
    
# 将最后layers输出后的hidden_states进行标准化  
hidden_states = self.norm(hidden_states)
    
# 加上最后一层的hidden_states
if output_hidden_states:
    all_hidden_states += (hidden_states,)
  • 如果保存output_hidden_states的话,就是第一个为input_ids进行emb,然后保存到n-1层的decoder_layer的输出hs,再加上最后一层layer的输出hs进行过norm后的hs.
  • 最后是以BaseModelOutputWithPast的形式输出。

待续。。。。。

加载中...
此文章数据所有权由区块链加密技术和智能合约保障仅归创作者所有。